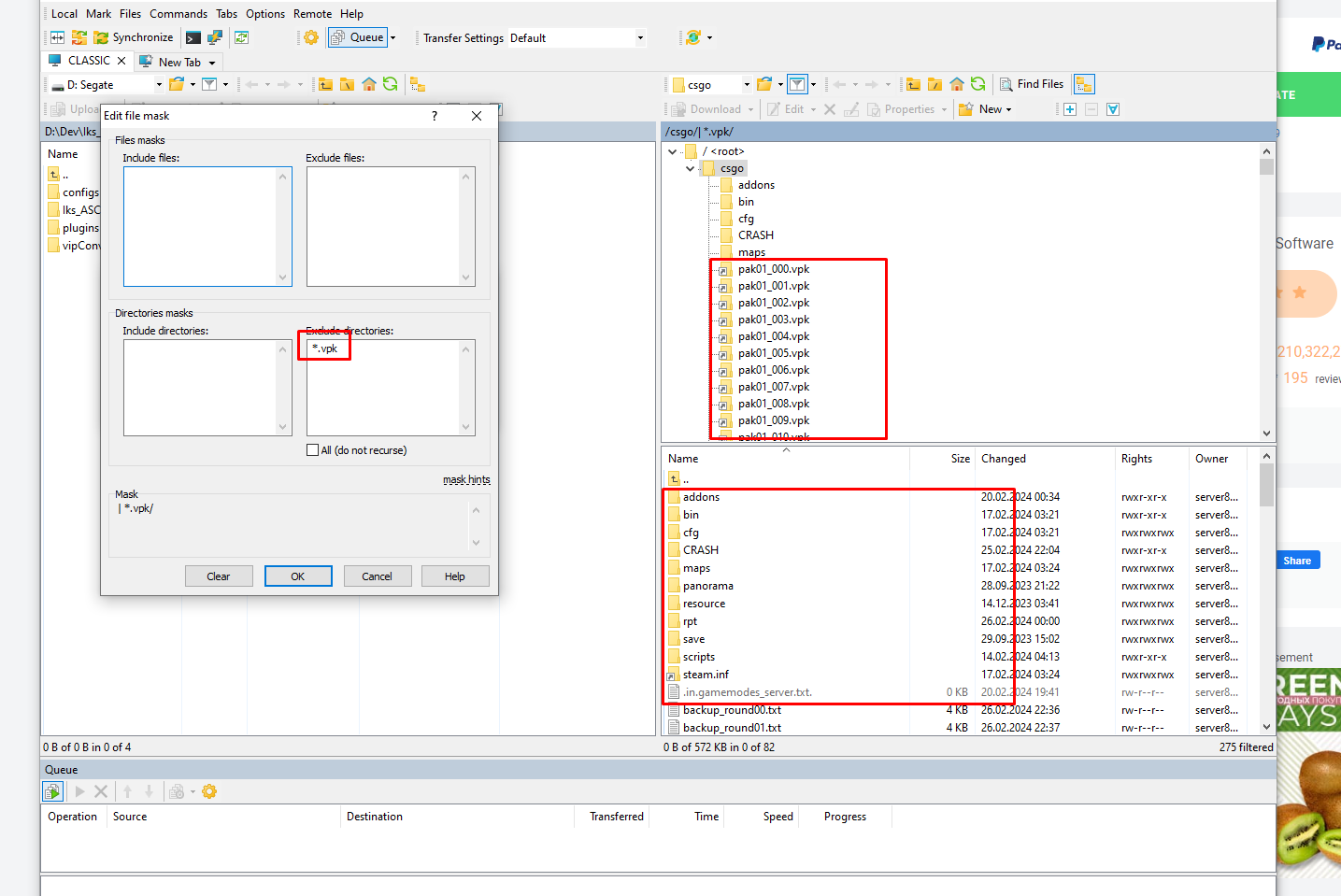
How to use masks in the tree window
I added the .vpk folders to the filter, they hid in the main panel, but they didn't disappear in tree. Is it possible to make the folders not show up in tree as well? I came to you from FileZilla, and there when I added filters it hid both in tree and main panel.
