Total size of remote files don't display completely in properties window
Version of WinSCP: latest (5.15.2)
If the problem started to occur after upgrade... : n/a
Version of Microsoft Windows you are running WinSCP on: Windows 10 Home :(
Transfer protocol (SFTP, FTP, SCP, WebDAV or S3): SFTP
Mention if you use GUI or scripting/automation: GUI, Commander
If you experience an error, include full error message: n/a
Other data I consider sensitive: I have Blue markups on the screen capture graphic where (hopefully) irrelevant data is redacted.
Try to describe precise steps that lead to the problem - (I'm guessing this level of clarity isn't necessary, but I always try to follow the rules!):
Roger
P.S. Awesome product!!! Thanks!
If the problem started to occur after upgrade... : n/a
Version of Microsoft Windows you are running WinSCP on: Windows 10 Home :(
Transfer protocol (SFTP, FTP, SCP, WebDAV or S3): SFTP
Mention if you use GUI or scripting/automation: GUI, Commander
If you experience an error, include full error message: n/a
Other data I consider sensitive: I have Blue markups on the screen capture graphic where (hopefully) irrelevant data is redacted.
Try to describe precise steps that lead to the problem - (I'm guessing this level of clarity isn't necessary, but I always try to follow the rules!):
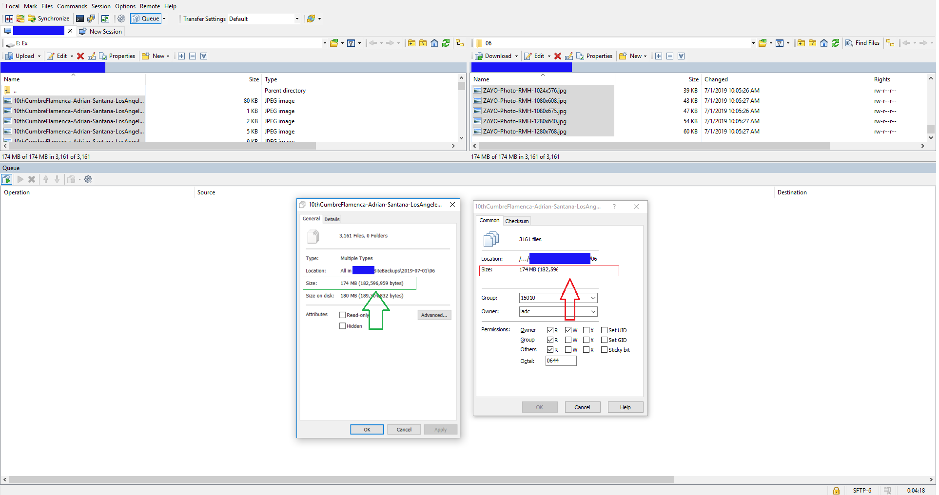
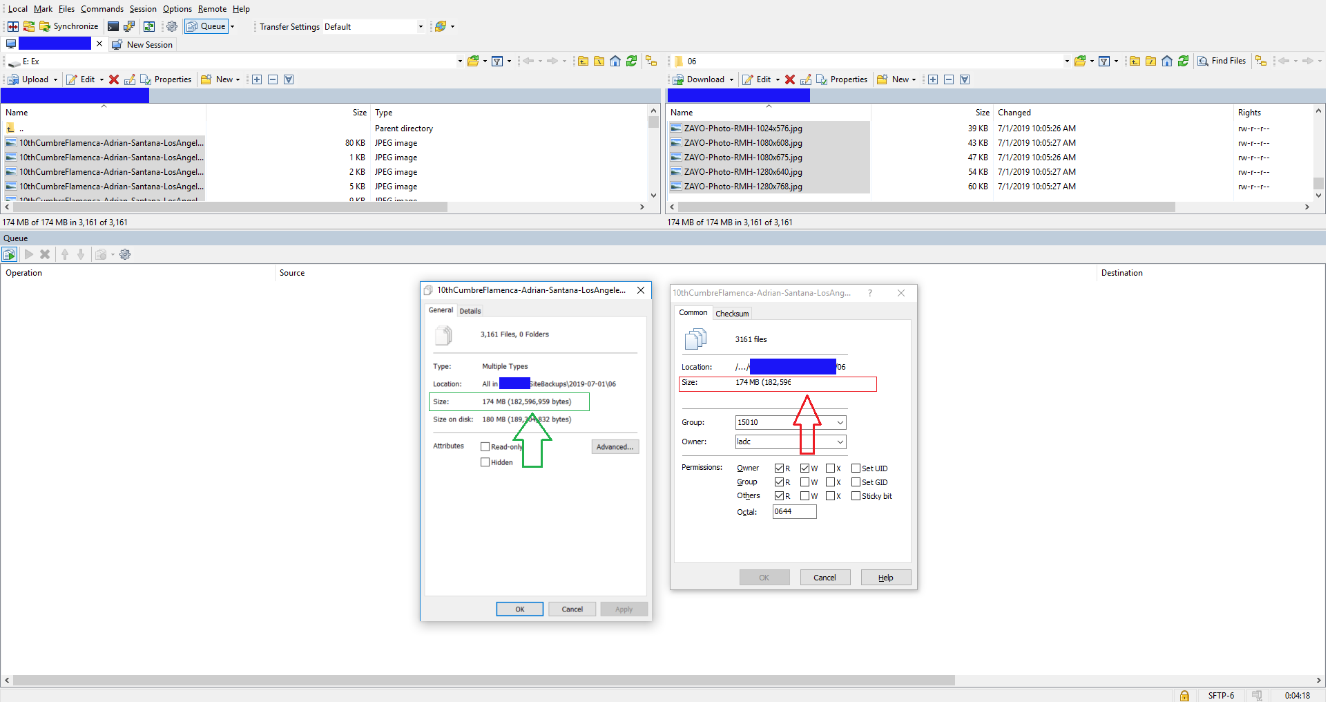
- Commander mode, select all local files in directory that I have just copied from remote directory
- Right click list of local files and select properties.
- Move resulting properties window to area below list of local files (in attached graphic, note markups I made, green arrow and box for correct file sizes)
- Select all remote files in remote directory
- Right click on remote files and select "Properties".
-
Alt+Tabto return local files properties window to foreground and compare to remote.
- Note remote files properties number is not completely displayed (note markups I made, red arrow and box in attached graphic)
Roger
P.S. Awesome product!!! Thanks!
